Lange, viel zu lange haben wir es vor uns hergeschoben:
Ein Update auf die aktuelle Wordpress-Version. Nun haben wir es (erfolgreich) hinter uns gebracht und waren erst einmal ziemlich "Baff". Die Admin-Oberfläche, unter der unsere Blogger bisher Ihre Beiträge verfasst haben, sieht anders aus! Jedoch nicht im schlechten Sinne – sondern viel aufgeräumter, übersichtlicher und noch einfacher für Neu-Blogger!
Auf dem Bild unten ist die Startseite, das sogenannte Dashboard zu sehen. Hier merkt man sofort die klarere Strukturierung der Benutzeroberfläche.
       
    
QuickPress, die erste große Erneuereung auf dem Dashboard erleichtert es jedem Blogger kurz einen Artikel zu schreiben. Mit der QuickPress-Funktion erspart man sich das Anlegen eines neuen Beitrags. Man kann einfach darauf losschreiben. Zu finden ist QuickPress rechts oben auf dem Dashboard.
Wenn man einen neuen Artikel schreiben möchte geht das jetzt auch recht schnell. Einfach oben rechts in der Menüleiste den Button "Neuer Artikel" auswählen und schon öffnet sich die Seite zum Bloggen. Klickt man auf den Pfeil daneben, hat man auch die Möglichkeit Entwürfe direkt zu öffnen.
Auch hier sieht die Benutzeroberfläche anders aus. Aber wie auch schon am Anfang festgestellt wurde, alles zum Wohle des Bloggers.
Öffnet man einen neuen Artikel sticht einem auch hier sofort die neue Benutzeroberfläche ins Auge. Alles ist aufgeräumter und logischer sortiert.
       
    
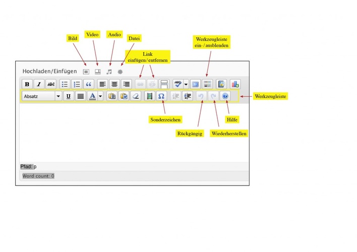
Bei der Textbearbeitung ist die Oberfläche ähnlich wie im Textbearbeitungsprogramm. Also auch hier wieder alles sehr benutzerfreundlich.
Das Hochladen von Bildern, Videos, Dataien oder auch Audiobeiträgen ist inzwischen viel einfacher, weil nur die Buttons über dem Textbearbeitungsfeld angeklickt werden müssen und dann alles direkt vom Computer aus hochgeladen werden kann.
       
    
Dem Bloggen steht also nichts mehr im Wege. Wer jetzt Lust bekommen hat sich das Ganze einmal selber anzuschauen oder mal wieder ein paar krasse Erlebnisse aus dem Berufsleben unter Gleichgesinnten teilen möchte, kann sich hier anmelden oder hier einloggen und loslegen.
Viel Spaß dabei!
 
     
     
     
     
     
    